Use the FortiSOAR Rapid Development Kit (RDK) to efficiently create third-party integrations (connectors) and other utility code snippets for FortiSOAR. This add-on simplifies the process of the following:
FortiSOAR Rapid Development Kit Version: 3.0.0
PyCharm Version Tested on: 2024.1 and later.
For issues with Python 3.12 and PyCharm 2022.2 through 2023.1, refer to the Troubleshooting section.
Authored By: Fortinet
Certified: Yes
The following enhancements have been made to the FortiSOAR RDK:
info.json file now opens automatically, by default. This streamlines the process and provides quick access to essential connector information.No Configurations required for this Connector.
This note is available for both the Config and Execute tabs.
pillow and pytest libraries from the RDK engine during installation using the Configure Python Path button on the Home Page. This ensures a cleaner and more efficient setup. The Configure Python Path option is available only during the first-time setup.To install the FortiSOAR RDK for the first time, follow these steps:
fortisoar-rdk-pycharm-3.0.0-89 (Also attached at the end of this document).v2024.1) and select Plugins.To upgrade the FortiSOAR RDK, apart from performing steps in the preceding section, consider the following:
For more information, see Configuring the Python path.
zip file, to restart the PyCharm IDE and upgrade FortiSOAR RDK.Before you begin working on creating connectors or updating existing connectors, ensure that the Python path of your project is correctly configured.
NOTE: The Update Python Path appears as Configure Python Path for first-time setup.
The following image shows the screen when configuring Python path for first time use:

After the installation of FortiSOAR RDK completes, the FortiSOAR RDK option in the Main Menu and Tool Window on the right sidebar appears, as shown in the following image:

Open your project and click the FortiSOAR RDK option from the Tool Window on the right sidebar to perform the following actions using the FortiSOAR add-on:
Using the FortiSOAR RDK option from the Main Menu you can perform the following actions:
To create a new FortiSOAR connector, click FortiSOAR RDK from the Tool Bar Menu and then select the Create New FortiSOAR Connector option, to open the New FortiSOAR Connector dialog.
In the New FortiSOAR Connector dialog, specify the following parameters:
| Parameter | Description |
|---|---|
| Display Name | Specify the name of the connector you want to create. This is the name that appears on the FortiSOAR UI. |
| API Name | The API name is used as a variable in the connector code to reference this connector and this field is auto-filled once you specify the Display Name. The variable that you use here can be alphanumeric; however, it should not contain any special characters and it must not start with a number. NOTE: The value that you enter in this field must not match the name of any connector that is already available on the Content Hub. For example, you cannot enter virustotal in this field, since the VirusTotal connector is already available on Content Hub. |
| Version | Specify the version of the connector you want to create in the x.y.z format. For example, 1.0.0. |
| Description | Specify the description of the connector you want to create. The information added in this field is displayed on the Connector card on the Content Hub's listing page and enables users to understand more about the connector. |
Once you complete entering the required values in the New FortiSOAR Connector dialog, click OK. Clicking OK displays, a success message and opens the info.json file of the connector. This also opens the Details tab in FortiSOAR RDK with the API Name you have specified, demo in our example:

Use the Details tab to view (and edit) the details of the connector. The Details tab displays the parameters you specified in the New FortiSOAR Connector dialog. You can edit those parameters (except the API Name), and you can specify the following optional parameters:
| Parameter | Description |
|---|---|
| Publisher | Specify the name of your organization as the publisher of this connector. The publisher of the connector is responsible for maintaining and supporting the connector. By default, this is the connector's publisher is automatically set to Community. NOTE: Do not enter Fortinet in this field. |
| Doc URL | Specify the URL that contains the documentation for the connector you want to create. This URL will open when you click the Documentation link on the Connector Configuration popup in FortiSOAR. |
| Category | Select the category of the connector you want to create. For example, Threat Intelligence connectors, Ticketing connectors, etc. |
| Connector Logo | Click ... to open the Select Image File button to browse to the location where you have saved the connector logo that you want to associate with the connector. The Connector icon is displayed on the Content Hub pages and the Sample Playbooks page for that connector. NOTE: The size of the connector logo is 40 X 40 pixels. |
| Attributes | Specify the attributes associated with the connector. Currently, you can select only the Certified attribute, if the connector is to be approved by FortiSOAR. |
Once you update the parameter values on the Details tab, click Save to save these changes, which will in turn update the info.json file of the connector. For example, if you have selected Email Server as the Category, you see that the value of the category parameter in the info.json file is updated to Email Server. Similarly, the logo parameter is updated to large.png:

On the Details tab, you can also perform the following actions:
playbooks.json file in the playbooks folder in your connector directory..html and .md formats in the docs folder in your connector directory.test_<operation_name>.py. For existing connectors, you must manually create this file, if you want to run unit tests for your newly added operations.validate-output folder in the connector's folder:

requirements.txt file must be unrestricted.requirements.txt file in your project..tgz format to a location specified on your system. You can use this .tgz file to import the connector into a FortiSOAR instance.Use the Configuration tab to add configuration parameters for your connector. The parameters you define on this tab get displayed on the Connector Configuration popup when you click the connector card in Content Hub.
To add a new configuration parameter, click the Add Config Fields tab:

Click Add Argument to display a form in which you can add the details for the configuration parameters:
| Parameter | Description |
|---|---|
| Display Name | Specify the name of the configuration parameter you want to add to your connector. This name is displayed on the Connector Configuration popup. For example, Server URL. |
| API Name | The name that is used as a variable in the connector code to reference this parameter. NOTE: The API Name field is auto-filled once you specify the Display Name. |
| Type | Select the type of field that you want to create for the configuration parameter. You can select from following options:
For our example, the Server URL parameter is a Text type field. NOTE: From version 2.0.0 onwards, the RDK stores the Password type fields of the connector locally in an encrypted format and masks the value of this field on the UI. |
| Value | (Optional) Specify the default value for the parameter. |
| Placeholder | (Optional) Specify the placeholder text for the parameter. |
| Tooltip | (Optional) Specify the tooltip for the parameter. |
| Description | Specify the description for the configuration parameter you are adding to the connector. The information added in this field is used for generating the connector document. |
| Attributes | Specify the attributes associated with the configuration parameter you are adding to the connector. You can select the following attributes:
|
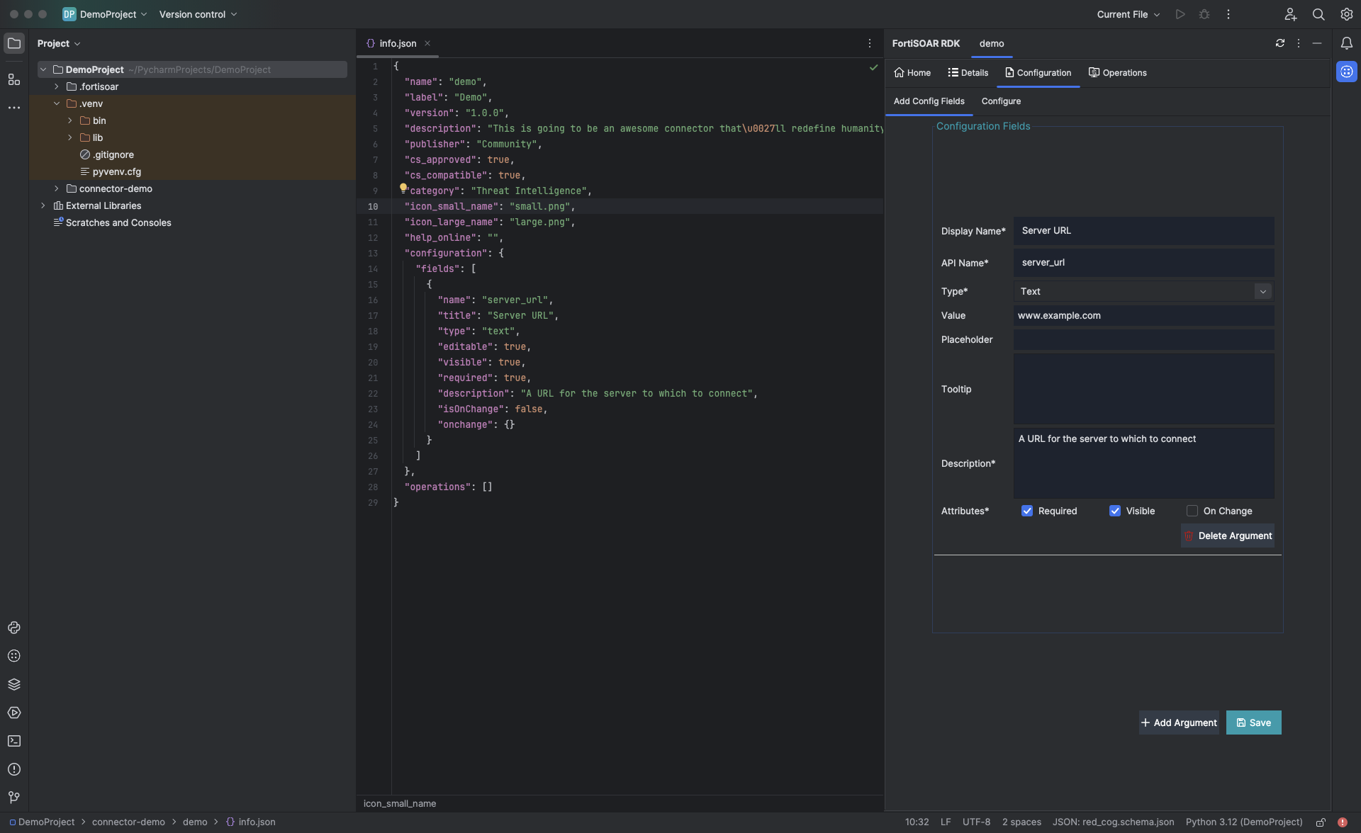
Once you have added all the required parameters such as Server URL, API Token, etc for the configuration fields, click Save to save the configuration parameter in the "configuration":{ section of the info.json file:

Next, click the Configure tab, from the Select Configuration drop-down list select the configuration with which you want to associate the created configuration parameters.
In the Add New Configuration section, in the Config Name field, enter the name of the configuration, for example, Default Config. You can also edit or add the default values of the configuration parameters that you had specified while adding the configuration parameters, for example in the server_url field, you can update www.example.com to www.demo.com and in the api_token field, you can enter the default configuration password, and then click Save.
NOTE: RDK masks the value of Password type fields, such as the api_token field in the following sample image:

To add a new configuration, click Add New. You can add multiple configurations for a connector and can click the Select Configuration drop-down list to view all the defined configurations:

You can also perform the following actions on the Configure tab:
check_health function and displays its output enabling you to determine if the configuration parameters are correctly defined:

To configure Run and Debug in PyCharm for running a health check on a connector configuration, refer Setting up Run and Debug for connector configuration health check.
Use the Operations tab, to add actions that can be performed by your connector, and in the Add New Operation form, specify the following parameters for the new operation:
| Parameter | Description |
|---|---|
| Display Name | Specify the name of the operation you want to add to your connector. This name is displayed on the Actions & Playbooks tab of the Connector Configuration popup. For example, Get IP Reputation. |
| API Name | Specify the name that would be used as a variable in the connector code to reference this parameter. NOTE: The API Name field is auto-filled once you specify the Display Name. |
| Endpoint | (Optional) Specify the endpoint on which you want to run this operation. |
| Method | Select the method to be used to run this operation. You can choose from options such as GET, POST, DELETE, CONNECT, etc. |
| Description | Specify the description for the operation that you are adding to the connector. The information added in this field is used for generating the connector document. |
| Generate Default Operation Code | Select this option to generate the default code for the operation. NOTE: This option overwrites the contents of the operations.py file that is present in your project directory. |
Once you have entered all the required parameters for the operation, click Create. This creates a new .py file with the operation name, for example, get_ip_reputation.py, and also adds the operation details in the "operations":{ section of the info.json file:

To add arguments to the operation, click the Arguments tab. On the Arguments tab, click Add Argument, and then in the displayed form add the parameters for the argument:
| Parameter | Description |
|---|---|
| Display Name | Specify the name of the input parameter you want to add to the operation. For example, IP Address |
| API Name | The name that is used as a variable in the connector code to reference this parameter. NOTE: The API Name field is auto-filled once you specify the Display Name. |
| Type | Select the type of field that you want to create for the input parameter you want to add to the operation.
|
| Value | (Optional) Specify the default value for the input parameter. |
| Placeholder | (Optional) Specify the placeholder text for the input parameter. |
| Tooltip | (Optional) Specify the tooltip for the input parameter. |
| Description | Specify the description for the input parameter you are adding to the operation. The information added in this field is used for generating the connector document. |
| Attributes | Specify the attributes associated with the input parameter you are adding to the operation. You can select the following attributes
|
To add another input parameter, click Add Argument and follow the same procedure. Once you have added all the required parameters for the input parameter field for the operation, click Save to save the input parameters. This adds the parameters and their details to the "operation":{ section of the info.json file: in the "parameters":{ section. For example, the IP address parameter in the Get IP Reputation operation:

To test run the added operation with some sample input parameters, click the Execute Tab, and from the Select Config drop-down list select the configuration to be used to execute the operation. This runs the operation and displays its output enabling you to determine if the input parameters are correctly defined. For example, select Default Config from the Select Configuration drop-down list and enter an example IP address such as 1.1.1.1 in the ip_address field, and click Run:

Click Reset to reload the fields as per their last saved value.
If you have defined an output schema, then that gets displayed in the Captured Output Schema section, and you can also choose to save the output schema, by clicking the Save Output Schema button located at the base of the Captured Output Schema section:

You can similarly add new operations, by clicking the All tab and then clicking Add New Operation, and then further adding the details and arguments to that operation:

You can also perform the following actions on the All tab:
To configure Run and Debug in PyCharm for various connector actions, refer Setting up Run and Debug for connector configuration health check.
To import an existing FortiSOAR-compatible connector and then make updates or changes to this connector:
.tgz file of the connector is saved.You can now update the connector as per your requirements using the processes described in Creating a new FortiSOAR Connector.
To configure Run and Debug in PyCharm, refer to Configuring run and debug in PyCharm's Python.
We've used PyCharm's Python Run and Debug configuration for a connectors' operation and configuration. The Run and Debug configurations are available as buttons on the PyCharm dock.
Each connector appears as an expandable folder and has two configurations — one for connector health check and another for various connector operations.
The following sections explain setting up in Pycharm's Python:
This section explains setting up the run and debug configurations for the health check of a connector. Once configured, PyCharm's run and debug feature can be used to verify a connector's configuration.
Once you have created or imported a connector, perform the following steps to set up Run and Debug in Pycharm's Python.
The Run and Debug buttons are now ready to use.

This section explains setting up the run and debug configurations for various connector operations. Once configured, PyCharm's run and debug feature can be used to run and debug a connector's operation.
Once you have created or imported a connector, perform the following steps to setup Run and Debug in Pycharm's Python.
The Run and Debug buttons are now ready to use.

While configuring or updating the Python path from RDK Home, you may encounter the following error:
AttributeError: module 'pkgutil' has no attribute 'ImpImporter'.
Did you mean: 'zipimporter'?
Following sections outline the troubleshooting steps to support Python version 3.12 with PyCharm 2022.2, 2022.3 & 2023.1 on both, Mac OS and Windows.
Perform the following steps:
pip in your local Python Virtual Environment:
source .venv/bin/activate
python3.12 -m ensurepip --upgrade
python3.12Perform the following steps:
pip in your local Python Virtual Environment:
venv/Scripts/activate
py -m ensurepip --upgrade
python3.12fortisoar-rdk-pycharm-3.0.0-89
Use the FortiSOAR Rapid Development Kit (RDK) to efficiently create third-party integrations (connectors) and other utility code snippets for FortiSOAR. This add-on simplifies the process of the following:
FortiSOAR Rapid Development Kit Version: 3.0.0
PyCharm Version Tested on: 2024.1 and later.
For issues with Python 3.12 and PyCharm 2022.2 through 2023.1, refer to the Troubleshooting section.
Authored By: Fortinet
Certified: Yes
The following enhancements have been made to the FortiSOAR RDK:
info.json file now opens automatically, by default. This streamlines the process and provides quick access to essential connector information.No Configurations required for this Connector.
This note is available for both the Config and Execute tabs.
pillow and pytest libraries from the RDK engine during installation using the Configure Python Path button on the Home Page. This ensures a cleaner and more efficient setup. The Configure Python Path option is available only during the first-time setup.To install the FortiSOAR RDK for the first time, follow these steps:
fortisoar-rdk-pycharm-3.0.0-89 (Also attached at the end of this document).v2024.1) and select Plugins.To upgrade the FortiSOAR RDK, apart from performing steps in the preceding section, consider the following:
For more information, see Configuring the Python path.
zip file, to restart the PyCharm IDE and upgrade FortiSOAR RDK.Before you begin working on creating connectors or updating existing connectors, ensure that the Python path of your project is correctly configured.
NOTE: The Update Python Path appears as Configure Python Path for first-time setup.
The following image shows the screen when configuring Python path for first time use:

After the installation of FortiSOAR RDK completes, the FortiSOAR RDK option in the Main Menu and Tool Window on the right sidebar appears, as shown in the following image:

Open your project and click the FortiSOAR RDK option from the Tool Window on the right sidebar to perform the following actions using the FortiSOAR add-on:
Using the FortiSOAR RDK option from the Main Menu you can perform the following actions:
To create a new FortiSOAR connector, click FortiSOAR RDK from the Tool Bar Menu and then select the Create New FortiSOAR Connector option, to open the New FortiSOAR Connector dialog.
In the New FortiSOAR Connector dialog, specify the following parameters:
| Parameter | Description |
|---|---|
| Display Name | Specify the name of the connector you want to create. This is the name that appears on the FortiSOAR UI. |
| API Name | The API name is used as a variable in the connector code to reference this connector and this field is auto-filled once you specify the Display Name. The variable that you use here can be alphanumeric; however, it should not contain any special characters and it must not start with a number. NOTE: The value that you enter in this field must not match the name of any connector that is already available on the Content Hub. For example, you cannot enter virustotal in this field, since the VirusTotal connector is already available on Content Hub. |
| Version | Specify the version of the connector you want to create in the x.y.z format. For example, 1.0.0. |
| Description | Specify the description of the connector you want to create. The information added in this field is displayed on the Connector card on the Content Hub's listing page and enables users to understand more about the connector. |
Once you complete entering the required values in the New FortiSOAR Connector dialog, click OK. Clicking OK displays, a success message and opens the info.json file of the connector. This also opens the Details tab in FortiSOAR RDK with the API Name you have specified, demo in our example:

Use the Details tab to view (and edit) the details of the connector. The Details tab displays the parameters you specified in the New FortiSOAR Connector dialog. You can edit those parameters (except the API Name), and you can specify the following optional parameters:
| Parameter | Description |
|---|---|
| Publisher | Specify the name of your organization as the publisher of this connector. The publisher of the connector is responsible for maintaining and supporting the connector. By default, this is the connector's publisher is automatically set to Community. NOTE: Do not enter Fortinet in this field. |
| Doc URL | Specify the URL that contains the documentation for the connector you want to create. This URL will open when you click the Documentation link on the Connector Configuration popup in FortiSOAR. |
| Category | Select the category of the connector you want to create. For example, Threat Intelligence connectors, Ticketing connectors, etc. |
| Connector Logo | Click ... to open the Select Image File button to browse to the location where you have saved the connector logo that you want to associate with the connector. The Connector icon is displayed on the Content Hub pages and the Sample Playbooks page for that connector. NOTE: The size of the connector logo is 40 X 40 pixels. |
| Attributes | Specify the attributes associated with the connector. Currently, you can select only the Certified attribute, if the connector is to be approved by FortiSOAR. |
Once you update the parameter values on the Details tab, click Save to save these changes, which will in turn update the info.json file of the connector. For example, if you have selected Email Server as the Category, you see that the value of the category parameter in the info.json file is updated to Email Server. Similarly, the logo parameter is updated to large.png:

On the Details tab, you can also perform the following actions:
playbooks.json file in the playbooks folder in your connector directory..html and .md formats in the docs folder in your connector directory.test_<operation_name>.py. For existing connectors, you must manually create this file, if you want to run unit tests for your newly added operations.validate-output folder in the connector's folder:

requirements.txt file must be unrestricted.requirements.txt file in your project..tgz format to a location specified on your system. You can use this .tgz file to import the connector into a FortiSOAR instance.Use the Configuration tab to add configuration parameters for your connector. The parameters you define on this tab get displayed on the Connector Configuration popup when you click the connector card in Content Hub.
To add a new configuration parameter, click the Add Config Fields tab:

Click Add Argument to display a form in which you can add the details for the configuration parameters:
| Parameter | Description |
|---|---|
| Display Name | Specify the name of the configuration parameter you want to add to your connector. This name is displayed on the Connector Configuration popup. For example, Server URL. |
| API Name | The name that is used as a variable in the connector code to reference this parameter. NOTE: The API Name field is auto-filled once you specify the Display Name. |
| Type | Select the type of field that you want to create for the configuration parameter. You can select from following options:
For our example, the Server URL parameter is a Text type field. NOTE: From version 2.0.0 onwards, the RDK stores the Password type fields of the connector locally in an encrypted format and masks the value of this field on the UI. |
| Value | (Optional) Specify the default value for the parameter. |
| Placeholder | (Optional) Specify the placeholder text for the parameter. |
| Tooltip | (Optional) Specify the tooltip for the parameter. |
| Description | Specify the description for the configuration parameter you are adding to the connector. The information added in this field is used for generating the connector document. |
| Attributes | Specify the attributes associated with the configuration parameter you are adding to the connector. You can select the following attributes:
|
Once you have added all the required parameters such as Server URL, API Token, etc for the configuration fields, click Save to save the configuration parameter in the "configuration":{ section of the info.json file:

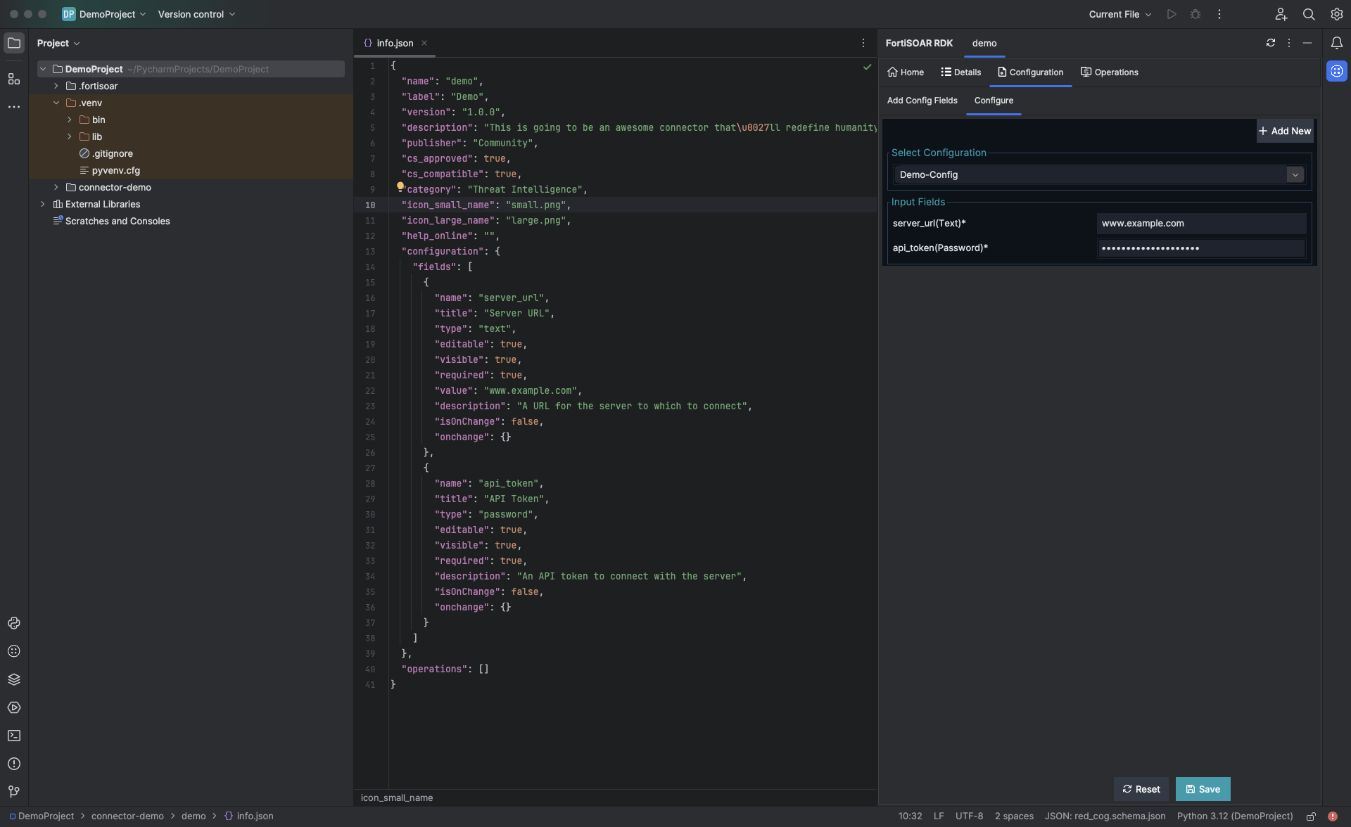
Next, click the Configure tab, from the Select Configuration drop-down list select the configuration with which you want to associate the created configuration parameters.
In the Add New Configuration section, in the Config Name field, enter the name of the configuration, for example, Default Config. You can also edit or add the default values of the configuration parameters that you had specified while adding the configuration parameters, for example in the server_url field, you can update www.example.com to www.demo.com and in the api_token field, you can enter the default configuration password, and then click Save.
NOTE: RDK masks the value of Password type fields, such as the api_token field in the following sample image:

To add a new configuration, click Add New. You can add multiple configurations for a connector and can click the Select Configuration drop-down list to view all the defined configurations:

You can also perform the following actions on the Configure tab:
check_health function and displays its output enabling you to determine if the configuration parameters are correctly defined:

To configure Run and Debug in PyCharm for running a health check on a connector configuration, refer Setting up Run and Debug for connector configuration health check.
Use the Operations tab, to add actions that can be performed by your connector, and in the Add New Operation form, specify the following parameters for the new operation:
| Parameter | Description |
|---|---|
| Display Name | Specify the name of the operation you want to add to your connector. This name is displayed on the Actions & Playbooks tab of the Connector Configuration popup. For example, Get IP Reputation. |
| API Name | Specify the name that would be used as a variable in the connector code to reference this parameter. NOTE: The API Name field is auto-filled once you specify the Display Name. |
| Endpoint | (Optional) Specify the endpoint on which you want to run this operation. |
| Method | Select the method to be used to run this operation. You can choose from options such as GET, POST, DELETE, CONNECT, etc. |
| Description | Specify the description for the operation that you are adding to the connector. The information added in this field is used for generating the connector document. |
| Generate Default Operation Code | Select this option to generate the default code for the operation. NOTE: This option overwrites the contents of the operations.py file that is present in your project directory. |
Once you have entered all the required parameters for the operation, click Create. This creates a new .py file with the operation name, for example, get_ip_reputation.py, and also adds the operation details in the "operations":{ section of the info.json file:

To add arguments to the operation, click the Arguments tab. On the Arguments tab, click Add Argument, and then in the displayed form add the parameters for the argument:
| Parameter | Description |
|---|---|
| Display Name | Specify the name of the input parameter you want to add to the operation. For example, IP Address |
| API Name | The name that is used as a variable in the connector code to reference this parameter. NOTE: The API Name field is auto-filled once you specify the Display Name. |
| Type | Select the type of field that you want to create for the input parameter you want to add to the operation.
|
| Value | (Optional) Specify the default value for the input parameter. |
| Placeholder | (Optional) Specify the placeholder text for the input parameter. |
| Tooltip | (Optional) Specify the tooltip for the input parameter. |
| Description | Specify the description for the input parameter you are adding to the operation. The information added in this field is used for generating the connector document. |
| Attributes | Specify the attributes associated with the input parameter you are adding to the operation. You can select the following attributes
|
To add another input parameter, click Add Argument and follow the same procedure. Once you have added all the required parameters for the input parameter field for the operation, click Save to save the input parameters. This adds the parameters and their details to the "operation":{ section of the info.json file: in the "parameters":{ section. For example, the IP address parameter in the Get IP Reputation operation:

To test run the added operation with some sample input parameters, click the Execute Tab, and from the Select Config drop-down list select the configuration to be used to execute the operation. This runs the operation and displays its output enabling you to determine if the input parameters are correctly defined. For example, select Default Config from the Select Configuration drop-down list and enter an example IP address such as 1.1.1.1 in the ip_address field, and click Run:

Click Reset to reload the fields as per their last saved value.
If you have defined an output schema, then that gets displayed in the Captured Output Schema section, and you can also choose to save the output schema, by clicking the Save Output Schema button located at the base of the Captured Output Schema section:

You can similarly add new operations, by clicking the All tab and then clicking Add New Operation, and then further adding the details and arguments to that operation:

You can also perform the following actions on the All tab:
To configure Run and Debug in PyCharm for various connector actions, refer Setting up Run and Debug for connector configuration health check.
To import an existing FortiSOAR-compatible connector and then make updates or changes to this connector:
.tgz file of the connector is saved.You can now update the connector as per your requirements using the processes described in Creating a new FortiSOAR Connector.
To configure Run and Debug in PyCharm, refer to Configuring run and debug in PyCharm's Python.
We've used PyCharm's Python Run and Debug configuration for a connectors' operation and configuration. The Run and Debug configurations are available as buttons on the PyCharm dock.
Each connector appears as an expandable folder and has two configurations — one for connector health check and another for various connector operations.
The following sections explain setting up in Pycharm's Python:
This section explains setting up the run and debug configurations for the health check of a connector. Once configured, PyCharm's run and debug feature can be used to verify a connector's configuration.
Once you have created or imported a connector, perform the following steps to set up Run and Debug in Pycharm's Python.
The Run and Debug buttons are now ready to use.

This section explains setting up the run and debug configurations for various connector operations. Once configured, PyCharm's run and debug feature can be used to run and debug a connector's operation.
Once you have created or imported a connector, perform the following steps to setup Run and Debug in Pycharm's Python.
The Run and Debug buttons are now ready to use.

While configuring or updating the Python path from RDK Home, you may encounter the following error:
AttributeError: module 'pkgutil' has no attribute 'ImpImporter'.
Did you mean: 'zipimporter'?
Following sections outline the troubleshooting steps to support Python version 3.12 with PyCharm 2022.2, 2022.3 & 2023.1 on both, Mac OS and Windows.
Perform the following steps:
pip in your local Python Virtual Environment:
source .venv/bin/activate
python3.12 -m ensurepip --upgrade
python3.12Perform the following steps:
pip in your local Python Virtual Environment:
venv/Scripts/activate
py -m ensurepip --upgrade
python3.12fortisoar-rdk-pycharm-3.0.0-89